Outlook for Windows Instructions:
Method 1: Book a Room While Creating a New Meeting
1. Create a New Meeting
Open Outlook for Windows.
Go to the Calendar view.
Click New Meeting on the Ribbon (or Ctrl + Shift + Q).
2. Add a Resource Room
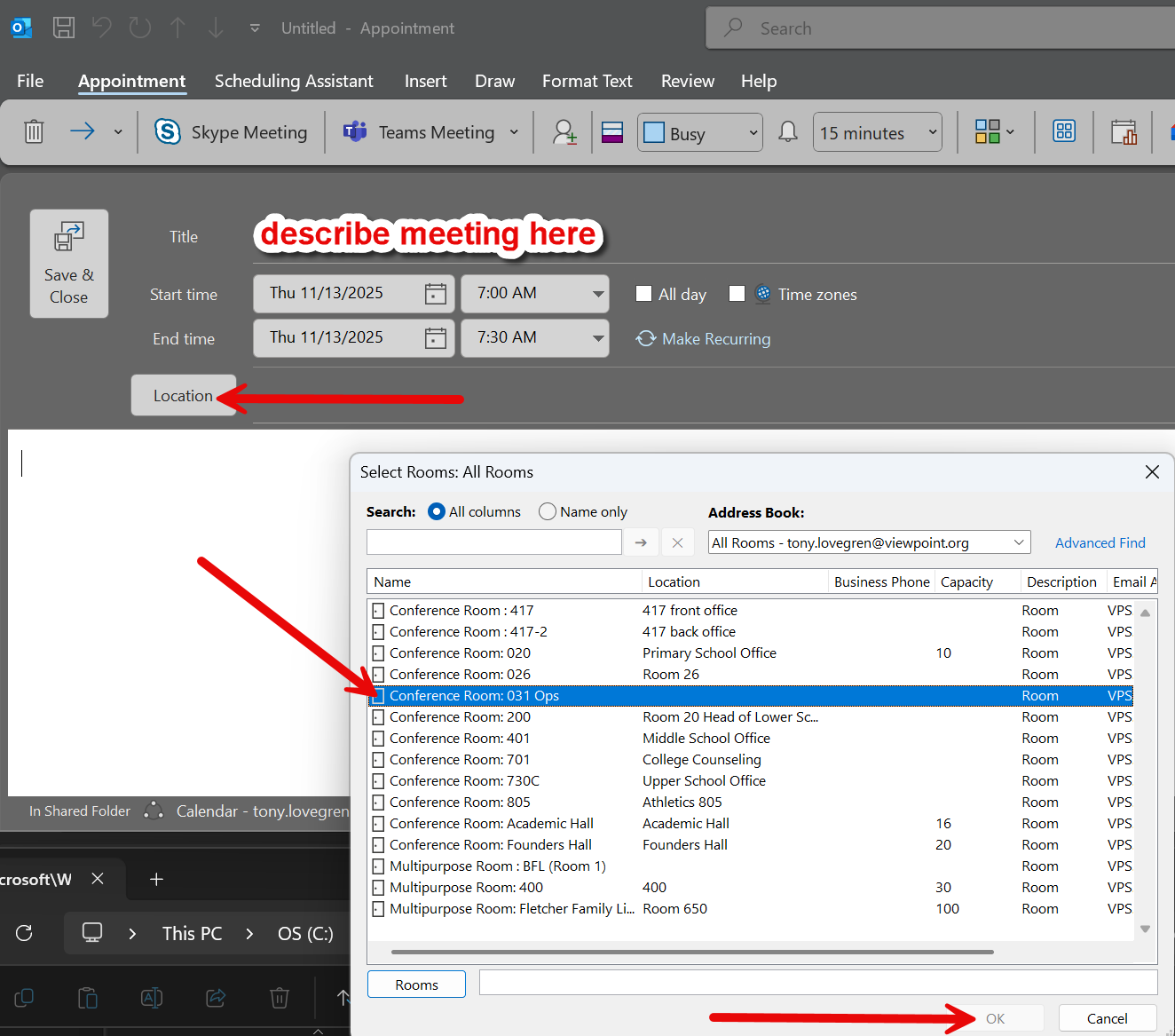
In the meeting window, select Location
A list of available rooms will appear (depending on configured Room Lists).
Choose the desired room → click OK.
The room will now appear in the Required or Location field.
3. Set Meeting Details
Add attendees
Set date & time
Add meeting subject and description
4. Check Availability
Use the Scheduling Assistant tab to visually check availability of attendees and the room.
Adjust your time as needed until there are no conflicts.
5. Send the Meeting Request
Click Send.
-
You will receive:
A confirmation email since all meetings are auto-accepted if the space is available
Method 2: Using the Scheduling Assistant First
Open Calendar → New Meeting.
Click Scheduling Assistant.
Select Add Rooms from the left pane.
Choose the desired room.
Adjust time until the room shows as free.
Return to the Meeting tab to add details → Send.
Outlook for Mac Instructions:
Click here for the official Microsoft Instructions
Comments
0 comments
Please sign in to leave a comment.